СЦБИСТ - железнодорожный форум, блоги, фотогалерея, социальная сеть
Ушел из жизни Крупицкий Адольф Зельманович
6 февраля 2026 года ушел из жизни Крупицкий Адольф Зельманович, более шести десятков лет проработавший в институте «Гипротранссигналсвязь». Всю свою трудовую деятельность А.З. Крупицкий посвятил проектному делу. После окончанию обучения в Ленинградском институте инженеров железнодорожного транспорта в 1959 году начал свою профессиональную деятельность в качестве старшего электромеханика дистанции сигнализации и связи на Казахской железной дороге. В 1960 году пришел на работу в институт на должность инженера, работал руководителем группы, главным инженером проектов.

Читать далее
Вернуться   СЦБИСТ - железнодорожный форум, блоги, фотогалерея, социальная сеть > Помощь студентам, аспирантам, учащимся > Курсовое и дипломное проектирование
Курсовое и дипломное проектирование Помощь в написании дипломов и курсовых работ
Закладки ДневникиПоддержка Сообщество Комментарии к фото Сообщения за день
Ответить в этой теме   Перейти в раздел этой темы    
 
В мои закладки Подписка на тему по электронной почте Отправить другу по электронной почте Опции темы Поиск в этой теме
Старый 25.05.2016, 20:46   #1 (ссылка)
Кандидат в V.I.P.
 
Аватар для Suharik

Регистрация: 24.03.2016
Сообщений: 5
Поблагодарил: 0 раз(а)
Поблагодарили 1 раз(а)
Фотоальбомы: не добавлял
Репутация: 0

Тема: Алгоритм передачи данных


Здравствуйте. Огромная просьба!!! Может кто-нибудь помочь с информацией, которая мне необходима для написания спецвопроса по диплому? Звучит так: "Алгоритм передачи данных на бортовое устройство безопасности". Не могу вообще ничего найти, а мне еще нужен плакат по этому вопросу. Сроки поджимают. Заранее благодарю
Suharik вне форума   Цитировать 0
Старый 25.05.2016, 20:51   #2 (ссылка)
Робот
 
Аватар для СЦБот

Регистрация: 05.05.2009
Сообщений: 2,483
Поблагодарил: 0 раз(а)
Поблагодарили 82 раз(а)
Фотоальбомы: не добавлял
Репутация: 0
Приветствуем Вас на нашем сайте! Это сообщение сгенерировано автоматически, отвечать на него не требуется.


Если Вы хотите получить ответ на вопрос, заданный в этой теме, рекомендуем воспользоваться поиском по сайту, пока Вы ожидаете ответов других пользователей. Надеемся, что Вы найдете что-либо полезное на сайте.


СЦБот вне форума   Цитировать 0
Старый 26.05.2016, 01:45   #3 (ссылка)
Кандидат в V.I.P.
 
Аватар для парфентьев максим

Регистрация: 01.02.2015
Сообщений: 168
Поблагодарил: 1 раз(а)
Поблагодарили 29 раз(а)
Фотоальбомы: не добавлял
Репутация: 1
[quote=Suharik;293848]Здравствуйте. Огромная просьба!!! Может кто-нибудь помочь с информацией, которая мне необходима для написания спецвопроса по диплому? Звучит так: "Алгоритм передачи данных на бортовое устройство безопасности". Не могу вообще ничего найти, а мне еще нужен плакат по этому вопросу. Сроки поджимают. Заранее благодарю[/QUOTEПиши адрес эл почты, помогу.
парфентьев максим вне форума   Цитировать 0
Старый 26.05.2016, 07:01   #4 (ссылка)
Кандидат в V.I.P.
 
Аватар для MediaGet

Регистрация: 30.07.2015
Сообщений: 446
Поблагодарил: 13 раз(а)
Поблагодарили 110 раз(а)
Фотоальбомы: не добавлял
Репутация: 74
Цитата:
Сообщение от Suharik Посмотреть сообщение
Здравствуйте. Огромная просьба!!! Может кто-нибудь помочь с информацией, которая мне необходима для написания спецвопроса по диплому? Звучит так: "Алгоритм передачи данных на бортовое устройство безопасности". Не могу вообще ничего найти, а мне еще нужен плакат по этому вопросу. Сроки поджимают. Заранее благодарю
обычный КЛУБ что-ли?
MediaGet вне форума   Цитировать 0
Старый 26.05.2016, 13:05   #5 (ссылка)
ст. Баджал
 
Аватар для tiksi

Регистрация: 21.07.2009
Сообщений: 7,810
Поблагодарил: 790 раз(а)
Поблагодарили 994 раз(а)
Фотоальбомы: 47 фото
Цитата:
Сообщение от MediaGet Посмотреть сообщение
обычный КЛУБ что-ли?
Почему обычный? Может речь идет о физичнской безопасности машиниста или пассажира?
tiksi вне форума   Цитировать 0
Старый 26.05.2016, 14:08   #6 (ссылка)
ЛИИЖТ АТ-103 (1981-1986)
 
Аватар для Просто инженер АиТ

Регистрация: 16.10.2012
Адрес: Где резной палисад
Возраст: 65
Сообщений: 980
Поблагодарил: 220 раз(а)
Поблагодарили 140 раз(а)
Фотоальбомы: не добавлял
Репутация: 380
Цитата:
Алгоритм передачи данных на бортовое устройство безопасности"
Не хватает входных данных!
1 Откуда,
2 По какой среде обмен,
3 Какое бортовое устройство,
4 Какие данные.
__________________
Не важна реальность, важно как мы к ней относимся!
Просто инженер АиТ вне форума   Цитировать 0
Старый 29.05.2016, 13:25   #7 (ссылка)
Banned
 
Аватар для Монти Холл

Регистрация: 07.05.2016
Сообщений: 268
Поблагодарил: 14 раз(а)
Поблагодарили 34 раз(а)
Фотоальбомы: не добавлял
Репутация: 14
Suharik, на Ваши вопросы даже работник НИИАСа (разработчик системы) tiksi не может внятно ответить. Чего же вы ходите от "простых смертных" ?
Монти Холл вне форума   Цитировать 0
Старый 29.05.2016, 13:27   #8 (ссылка)
Crow indian
 
Аватар для Admin

Регистрация: 21.02.2009
Возраст: 40
Сообщений: 30,143
Поблагодарил: 398 раз(а)
Поблагодарили 6005 раз(а)
Фотоальбомы: 2607 фото
Записей в дневнике: 706
Репутация: 126127
Цитата:
Звучит так: "Алгоритм передачи данных на бортовое устройство безопасности". Не могу вообще ничего найти, а мне еще нужен плакат по этому вопросу. Сроки поджимают. Заранее благодарю
гугли исправление ошибок двойной тройной кратности
Admin вне форума   Цитировать 14
Старый 30.05.2016, 09:34   #9 (ссылка)
ЛИИЖТ АТ-103 (1981-1986)
 
Аватар для Просто инженер АиТ

Регистрация: 16.10.2012
Адрес: Где резной палисад
Возраст: 65
Сообщений: 980
Поблагодарил: 220 раз(а)
Поблагодарили 140 раз(а)
Фотоальбомы: не добавлял
Репутация: 380
Вы попробуйте искать не алгоритм, а "GSM протокол", например - http://www.tvcell.ru/6.shtml.
Алгоритм заключен в протоколе обмена, т.е. протокол непосредственно реализует этот алгоритм, там есть и физический уровень и логический.
Удачи Вам!
__________________
Не важна реальность, важно как мы к ней относимся!

Последний раз редактировалось Просто инженер АиТ; 30.05.2016 в 09:35. Причина: Добавлено сообщение
Просто инженер АиТ вне форума   Цитировать 0
Старый 30.05.2016, 14:04   #10 (ссылка)
Super V.I.P.
 
Аватар для heavy

Регистрация: 26.06.2009
Адрес: Московская область
Сообщений: 618
Поблагодарил: 64 раз(а)
Поблагодарили 94 раз(а)
Фотоальбомы: не добавлял
Репутация: 93
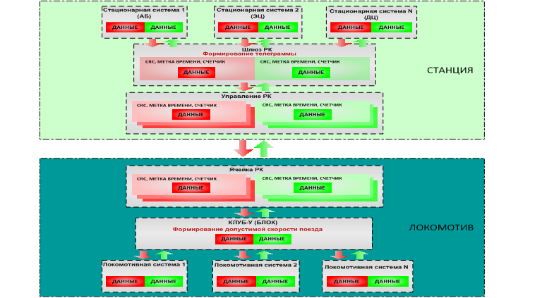
может такая схема подойдет:
__________________
Точность. Вежливость. Качество.
heavy вне форума   Цитировать 0
Похожие темы
Тема Автор Раздел Ответов Последнее сообщение
=Ищу= Какие технологии передачи данных есть на ЖД в Украине XuMeP Курсовое и дипломное проектирование 1 14.05.2015 20:59
Система передачи данных на базе концентраторов информации КИ-6М, Abzal Tazhibaev Общие вопросы эксплуатации устройств СЦБ 2 27.11.2013 12:25
=Диплом= АЛС с использованием резервного радиоканала передачи данных (АЛСР) Admin Дипломы, курсовые, лекции, рефераты по СЦБ 0 16.03.2012 18:19
[Статья] Безопасная беспроводная передача данных в системе МПЦ Admin Ж/д статьи 0 15.05.2011 08:40
Система передачи данных линейного пункта - СПД-ЛП - подборка материала Admin Диспетчерские централизации и диспетчерский контроль 0 16.12.2010 18:15

Ответить в этой теме   Перейти в раздел этой темы   Translate to English


Здесь присутствуют: 1 (пользователей: 0 , гостей: 1)
 

Ваши права в разделе
Вы не можете создавать новые темы
Вы не можете отвечать в темах
Вы не можете прикреплять вложения
Вы не можете редактировать свои сообщения

BB коды Вкл.
Смайлы Вкл.
[IMG] код Вкл.
HTML код Выкл.
Trackbacks are Вкл.
Pingbacks are Вкл.
Refbacks are Выкл.



Часовой пояс GMT +3, время: 20:16.

Яндекс.Метрика Справочник 
сцбист.ру сцбист.рф

СЦБИСТ (ранее назывался: Форум СЦБистов - Railway Automation Forum) - крупнейший сайт работников локомотивного хозяйства, движенцев, эсцебистов, путейцев, контактников, вагонников, связистов, проводников, работников ЦФТО, ИВЦ железных дорог, дистанций погрузочно-разгрузочных работ и других железнодорожников.
Связь с администрацией сайта: admin@scbist.com
1 2 3 4 5 6 7 8 9 10 11 12 13 14 15 16 17 18 19 20 21 22 23 24 25 26 27 28 29 30 31 32 33 34 
Powered by vBulletin® Version 3.8.1
Copyright ©2000 - 2026, Jelsoft Enterprises Ltd.
Powered by NuWiki v1.3 RC1 Copyright ©2006-2007, NuHit, LLC Перевод: zCarot